I. Tổng quan
Hàng ngày, khi phát sinh phụ huynh nộp tiền, kế toán tiến hành tổng hợp bộ hồ sơ gồm:
-
- Biên lai thu tiền của từng học sinh.
- Danh sách thu tiền chi tiết từng khoản thu theo lớp, theo ngày – trong đó thứ tự học sinh trên danh sách phải khớp với số thứ tự biên lai để dễ dàng đối chiếu khi có sai sót.
- Nhật ký thu bàn giao theo ngày
Trong ngày, kế toán sẽ bàn giao bộ hồ sơ này cho kế toán trưởng để lưu trữ hồ sơ và đối chiếu khi có sự tăng giảm tổng số tiền của lớp giữa các tháng.
- Trước phiên bản R213: Để tổng hợp và in chứng từ thu tiền của học sinh theo từng lớp, từng ngày cụ thể, kế toán phải tự tìm và chọn thủ công từng phiếu thu của lớp cần in. Thao tác này mất nhiều thời gian và dễ bỏ sót hoặc chọn nhầm khi có nhiều lớp, nhiều học sinh thu tiền trong 1 ngày.
- Từ phiên bản R213: Kế toán tổng hợp được danh sách chứng từ thu tiền với đầy đủ chi tiết các khoản thu theo từng lớp để bàn giao cho kế toán tổng hợp đối chiếu với nhật ký bàn giao và lưu trữ theo quy định.
II. Các bước thực hiện
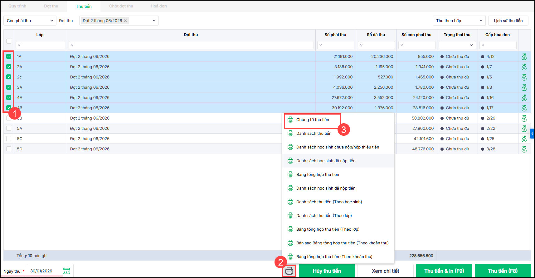
Anh/chị có thể in chứng từ thu tiền theo từng học sinh hoặc theo các lớp trong đợt thu đã chọn.
















024 3795 9595
https://www.misa.vn/